Download Station için İnternet Bağlantı Politikası Nasıl Değiştirilir?
Dahili Transmission torrent istemcisinin İnternet bağlantı politikası, router'ın komut satırı arayüzünde KeeneticOS 3.1 sürümünden itibaren değiştirilebilir.
Daha fazla kurulum için harici ağlara erişim sağlayan yapılandırılmış yedek bağlantılara ve yapılandırılmış bir Transmission torrent istemcisine ihtiyacınız olacaktır. Örneğimizde bu, Wireguard arayüzü olan bir bağlantı olacaktır.
Router'ın komut satırı arayüzünde (CLI), aşağıdaki komutları girin:
1. Mevcut bağlantı politikalarını kontrol edin:
(config)> show ip policy
policy, name = Policy2, description = Tunnel:
mark: ffffd02
table: 44
route:
destination: 0.0.0.0/0
gateway: 0.0.0.0
interface: Wireguard1
metric: 0
proto: boot
floating: no
route:
destination: 10.1.30.0/24
gateway: 0.0.0.0
interface: Guest
metric: 0
proto: boot
floating: no
route:
destination: 192.168.11.0/24
gateway: 0.0.0.0
interface: Home
metric: 0
proto: boot
floating: no
policy, name = Policy3, description = Modem:
mark: ffffd03
table: 45
route:
destination: 0.0.0.0/0
gateway: 192.168.8.1
interface: CdcEthernet0
metric: 0
proto: boot
floating: no
route:
destination: 10.1.30.0/24
gateway: 0.0.0.0
interface: Guest
metric: 0
proto: boot
floating: no
route:
destination: 192.168.8.0/24
gateway: 0.0.0.0
interface: CdcEthernet0
metric: 0
proto: boot
floating: no
route:
destination: 192.168.11.0/24
gateway: 0.0.0.0
interface: Home
metric: 0
proto: boot
floating: no2. İstenen politikayı atayın. Örneğimizde bu, Tunnel olarak adlandırılan ve varsayılan olarak Wireguard1 arayüzlü bir yedek bağlantının yapılandırıldığı Policy2 politikasıdır:
(config)> torrent policy Policy2
Torrent::Client: Policy Policy2 applied.3. Ayarı kaydedin:
(config)> system configuration save
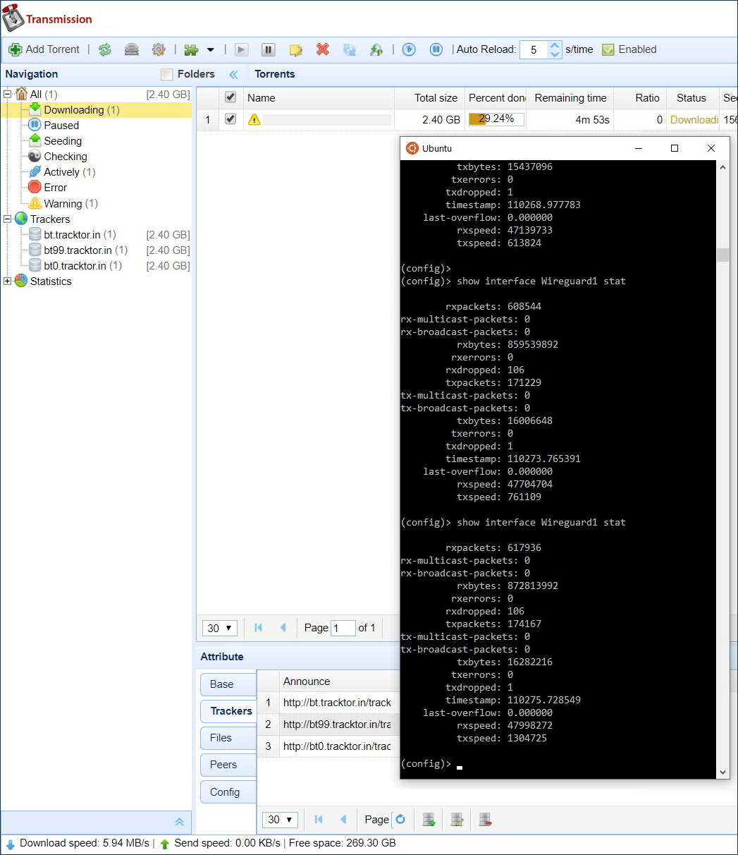
Core::ConfigurationSaver: Saving configuration...4. Torrent dosyasının Wireguard1 arayüzü üzerinden indirildiğini doğrulayın:
(config)> show interface Wireguard1 stat
rxpackets: 1288057
rx-multicast-packets: 0
rx-broadcast-packets: 0
rxbytes: 1825402984
rxerrors: 0
rxdropped: 106
txpackets: 362250
tx-multicast-packets: 0
tx-broadcast-packets: 0
txbytes: 34256576
txerrors: 0
txdropped: 1
timestamp: 110426.869614
last-overflow: 0.000000
rxspeed: 59760619
txspeed: 616058
Router'ın web arayüzündeki Sistem Paneli sayfasında:

Aşağıdaki satır artık running-config yapılandırma dosyasında bulunmalıdır:
(config)> cat ndm:/running-config
file, name = ndm:/running-config:
torrent
rpc-port 8090 public
peer-port 51413
directory WD:/components/transmission
policy Policy2Varsayılan ayarları geri yüklemek için aşağıdaki komutları çalıştırın:
(config)>no torrent policyTorrent::Client: Policy cleared. (config)>system configuration saveCore::ConfigurationSaver: Saving configuration...